蘑菇视频

蘑菇视频新闻

当前位置: 蘑菇视频 > 蘑菇视频新闻 > 正文

蘑菇视频 张春勤团队今年在交通运输和城市规划领域顶级期刊上已发表论文6篇

发布日期:2025-10-21    作者:     来源:     点击:

蘑菇视频 张春勤团队今年在Transportation Research Part A: Policy and PracticeTransportation Research Part C: Emerging TechnologiesTransportation Research Part D: Transport and EnvironmentCitiesTransport Policy等交通运输领域权威期刊(中科院一区TOP发表论文6篇,研究内容涵盖交通政策分析与优化、绿色出行行为分析与多模式交通优化等,以实证和模型分析相结合的方式,为城市交通治理、低碳转型和政策设计提供了系统性的理论依据。

 

研究成果一:

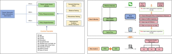
202510月,张春勤团队在国际知名期刊《Transportation Research Part A: Policy and Practice上发表题为“The implementation effectiveness of Transit Metropolis policy: a case study of information intervention experiments”的文章。该成果第一作者为张春勤副教授,姚文彬讲师为论文通讯作者,蘑菇视频 为论文第一通讯单位。

文章要点

文章旨在检验中国“公交都市”政策的微观实施效果,开展了一项以微信平台为载体、历时13天、面向北京、上海等政策试点城市居民的信息干预实验,并使用倾向得分匹配—双重差分(PSM-DID)方法进行因果识别。结果显示,信息干预同时提升了公众出行态度、政策响应度与政策支持度。研究共获得有效样本 386 份,通过半径匹配改善组间可比性;平衡性检验良好。稳健性方面,无论改用其他方法还是缩尾处理,显著性均保持一致。异质性上,性别差异不显著,而高学历人群对信息干预的响应程度更强。总体而言,面向居民的分次信息推送能有效提升居民对公交都市政策的理解与支持,并引导更绿色的出行倾向。该工作为交通治理中的公众沟通与政策设计提供了实证依据。

研究成果

202511月,张春勤团队在国际知名期刊《Transportation Research Part C: Emerging Technologies上发表题为“Unlocking the potential of cooperative staggered shifts in urban networks”的文章。该成果第一作者为我院姚文彬讲师,张春勤副教授和浙江大学蘑菇视频 金盛教授为论文的共同通讯作者,蘑菇视频 为论文第一通讯单位。

文章要点

文章基于杭州的多源时空大数据(LPR与出租车 GPS)与500份问卷,构建以先进出行信息系统(ATIS)平台为载体的个体出发时刻联动优化框架,并通过混合整数规划与“双目标”(交通状态最优/系统成本最小)模型、快速求解算法与交通状态演化模型开展实证—模拟评估。结果显示,错峰出行策略在15分钟可调整幅度下可将峰值网络负载降至−20.8%,全网最低平均速度提升21.3%;在仅40%渗透率下亦能实现负载−11.9%、速度+11.5%,且违约率20%对效果影响不显著。成本敏感性表明:当系统成本仅为最大可支出的2.4%时即可获得11.1%的交通状态优化,约24%成本时已接近最优(≈25%),边际收益递减明显。异质性方面,通勤者出行规律性越弱越易被诱导调整,早高峰更倾向“提前出发”、晚高峰更倾向“延后出发”;在三种代表性情景中,被诱导者行程时间平均分别减少约7.5%12.9%17.2%。总体而言,基于ATIS平台的错峰出行策略可在有限支出下实现“削峰填谷”和出行体验同步改善。该工作为信息激励与货币激励等实施路径提供可操作的量化依据。

 

研究成果

20253月,张春勤团队在国际知名期刊《Transportation Research Part D: Transport and Environment》上发表题为Do carbon emissions trading pilot policies contribute to urban green transportation development?”的文章。该成果第一作者为张春勤副教授,讲师姚文彬为论文的通讯作者,蘑菇视频 为论文第一通讯单位。

文章要点

文章旨在检验碳排放权交易(CET)试点政策是否促进城市绿色交通发展水平(GTDL)发展。研究基于20112020年中国30个中心城市数据,构建涵盖“社会—环境—经济—系统效能”4维度22指标的GTDL评价体系(熵值法赋权),并以倾向得分匹配—双重差分(PSM-DID)进行因果识别。结果显示,CET显著提升GTDL,理论增幅约8.1%ATT);样本经最近邻匹配后平衡性良好,结论在更换匹配方法与引入“低碳试点城市”竞争政策检验下保持稳健。异质性上,东部与中西部均显著为正,中西部略高;纬度层面仅低纬地区显著,高纬不显著。机制识别表明,城市化水平、产业结构与环保规制提升政策采纳概率,经济发展水平与交通基础设施则抑制采纳。总体而言,CET试点有助于提升城市绿色交通发展,但需结合区域差异优化扩围与配套政策。该工作为交通领域实现“碳达峰—碳中和”提供定量依据。

 

研究成果

20253月,张春勤团队在国际知名期刊《Cities》上发表题为Modeling and application of the competition and cooperation relationship between online ride-hailing and subways”的文章。该成果第一作者为张春勤副教授,讲师姚文彬为论文的通讯作者,蘑菇视频 为论文第一通讯单位。

文章要点

文章旨在刻画网约车地铁系统的竞争—协同关系与其建成环境机理。基于成都20164个工作日(周一///日)的滴滴出行88万条轨迹与兴趣点数据,按照网约车起终点与地铁站缓冲区(0.5 km 半径、0.8 km 可接受步行)关系,将出行划分为地铁竞争(SCT)、地铁延伸(SET)与地铁不可达(SUT)三类;在1,427 100×100 m网格上,构建基于OLSGWRMGWR方法的联合比较框架,评估多尺度空间异质性。结果显示,三类出行占比分别为SUT 48.80%SET 43.93%SCT 7.27%,表明地铁网络未臻完善阶段,网约车以补充地铁为主;建成环境方面,购物服务、景点与公交站密度对三类出行均呈显著正向影响;SUT更受居住与医疗服务影响;SCT受住宿、娱乐与企业集聚带动;SET对住宿、企业与景点更敏感。尺度分析进一步揭示变量作用范围差异显著。总体而言,面向商业与景区应强化公交—地铁—网约车衔接与联程票务,在企业高密与地铁覆盖薄弱区布设接驳、补点运力,在住宿集聚区提供游客公共交通导引与班线接驳。该研究为多模式一体化与交通导向发展精准施策提供了量化依据。

研究成果

20253月,张春勤团队在国际知名期刊《Transport Policy上发表题为“Policy implications of the transit metropolis project: A quasi-natural experiment from China”的文章。该成果第一作者与通讯作者均为张春勤副教授,蘑菇视频 为论文第一通讯单位。

文章要点

文章旨在检验中国“公交都市”政策的宏观实施效果,基于20092018221座城市的面板数据,采用多期倾向得分匹配—双重差分(PSM-DID)进行因果识别,同时使用沿海城市作为工具变量进行了2SLSogeneity检验,并控制了竞争政策(低碳城市)的影响。结果显示,该项目显著提升了公共交通使用,但对私家车保有量的影响不显著。研究通过最近邻匹配提升样本可比性,平衡性与平行趋势检验良好;在虚假时点与置换安慰剂检验下结论稳健。异质性方面,东部地区公共交通使用提升显著,中西部地区不显著;各区域对私车拥有量的影响均不显著。总体而言,“公交都市”项目有效推动公共交通优先与绿色出行,但难以抑制私家车保有,政策层面宜叠加拥堵费、限号或停车约束等等政策手段以形成协同效应。该工作为优化城市交通结构与低碳治理提供了实证支撑。

 

研究成果

20259月,张春勤团队在国际知名期刊《Transport Policy》上发表题为Examining public pre-acceptance of license plate restriction policy cancellation using structural equation modeling: Evidence from Hangzhou”的文章。该成果通讯作者为蘑菇视频 讲师姚文彬,蘑菇视频 为论文第一通讯单位。

文章要点

文章旨在评估杭州居民对取消汽车尾号限行(LPR)政策的“预接受度”,基于958份问卷构建了“工具性评价—规范/关系感知—前瞻性接受”的分层框架,采用PLS-SEM方法解析心理作用路径,并以有序Logit模型考察性别、家庭生命周期、通勤时长与车辆拥有等属性的影响。结果显示:对替代措施的可接受度与对政策的“侵扰感”显著提升取消意愿,而社会规范与对现行政策的事后接受度则抑制取消意愿;公平性、有效性与价值感不直接驱动取消意愿,但通过提高社会规范与事后接受度产生间接效应。稳健性方面,公共方法偏差与多重共线性诊断良好,并开展多群组分析。异质性上,男性、年轻/高学历者及有子女家庭更倾向支持取消;通勤≤30/15分钟者与拥有两台燃油车的家庭更不支持,车辆更少者更支持。总体而言,公众对“撤销限行”的态度更多取决于对替代方案的信心与对限制性的主观感受,而非对既有政策绩效的回顾性评价;面向家庭照护与通勤负担的差异化安排、同步扩充多模式替代供给并加强透明沟通。该工作有助于在退出阶段维持公平与信任与社会稳定。

 

张春勤,博士,副教授,硕士生导师,蘑菇视频 副院长,蘑菇视频 (临平)融合交通中心副主任,《吉林大学学报 工学版》编委,《交通运输系统工程与信息学报》编委,世界交通运输大会分委会委员,浙江省全省城市更新专家库专家。主要致力于城乡交通规划与治理、数字孪生与交通大数据分析、绿色交通与可持续发展、交通经济与政策等领域的研究。主持国家自然科学基金面上项目和青年项目、教育部人文社科项目、浙江省自然科学基金项目和社会科学规划项目、国家重点实验室开放课题等省部级及以上科研项目10余项,参与国家社会科学重大项目、国家自然科学基金面上项目等国家级科研项目10余项。第一作者或通讯作者在Transportation Research Part A & Part C &Part D & Part ECITIESTransport Policy、管理工程学报、吉林大学学报(工学版)等多个国内外高水平期刊上发表SSCISCIEICSSCI等文章40余篇,2篇曾入选ESI高被引论文和1篇曾入选ESI热点论文。获上海交通大学优秀博士毕业生,蘑菇视频 优秀共产党员。 Transportation Research Part A &Part D & Part EIEEE ITS Transactions CITIESTransport Policy、吉林大学学报(工学版)、交通运输工程学报、交通运输工程与信息学报、管理工程学报等多家学术期刊审稿人。

 

 

姚文彬,博士,讲师,蘑菇视频 工程管理系副系主任。长期从事交通大数据分析、交通行为与状态建模、交通政策分析与优化等领域的研究。主持国家自然科学基金青年项目、浙江省哲学社会科学规划课题等项目3项,参与国家自然科学基金、国家重点研发计划项目、浙江省“尖兵”研发攻关计划项目等4项。相关成果以第一作者或通讯作者发表在Transportation Research Part A & Part C &Part DCITIESTransport PolicyCommunications in Transportation Research等期刊15篇,其中包括中科院一区/TOP论文7篇,授权国家发明专利3项。

返回顶部